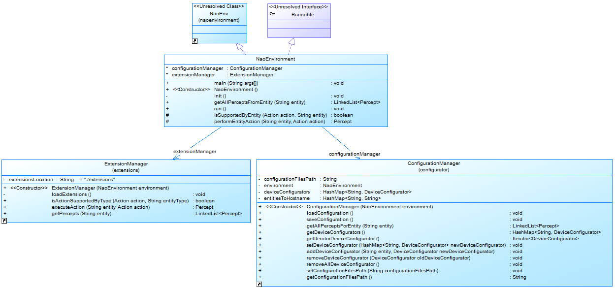
EIS environment created on the basis of the Nao Environment provided by the Delft University of Technology.

This environment provides a framework that permits to easily extent the environment with new actions and supported robots.

Project Samples

Project Activity

See All Activity >

Categories

Robotics

Follow EIS Compliant Robot Environment

EIS Compliant Robot Environment Web Site

Other Useful Business Software
Full-stack observability with actually useful AI | Grafana Cloud Icon
Full-stack observability with actually useful AI | Grafana Cloud

Our generous forever free tier includes the full platform, including the AI Assistant, for 3 users with 10k metrics, 50GB logs, and 50GB traces.

Built on open standards like Prometheus and OpenTelemetry, Grafana Cloud includes Kubernetes Monitoring, Application Observability, Incident Response, plus the AI-powered Grafana Assistant. Get started with our generous free tier today.
Create free account
Rate This Project
Login To Rate This Project

User Reviews

Be the first to post a review of EIS Compliant Robot Environment!

Additional Project Details

Programming Language

Java

Related Categories

Java Robotics Software

Registered

2011-09-21